СВЕТОЧ-04 ЗАРЯДНО-ДЕСУЛЬФАТИРУЮЩИЙ ШКАФ ДЛЯ АКБ

Зарядно-десульфатирующий шкаф Светоч-04 предназначен для заряда и десульфатации всех типов кислотных и щелочных аккумуляторных батарей (акб) (с жидким электролитом, гелиевых и AGM) номинальным напряжением от 2В до 36В.

Зарядно-десульфатирующий шкаф серии Светоч-04 подходит для заряда и восстановления кислотных АКБ всех типов колёсной и гусеничной техники, АКБ применяемых в промышленности. Десульфатация проводится методом реверсивных токов (чередование импульсов заряда с импульсами разряда). При таком методе мощность разрядного импульса в 10 раз меньше мощности зарядного импульса.

 

Разрядный модуль аккумуляторных шкафов имеет небольшую мощность и преимущественно предназначен для реализации циклов десульфатации. Тем не менее, на данном устройстве возможно проведение контрольно-тренировочных циклов для АКБ с небольшой ёмкостью.

На каждом канале шкафов для заряда аккумуляторных батарей «Светоч» установлен индивидуальный импульсный преобразователь не имеющий гальванической связи с соседними каналами, что позволяет одновременно обслуживать различные типы аккумуляторных батарей.

Управление устройством (выбор алгоритма заряда, разряда или КТЦ, номинального напряжения АКБ, максимального тока и т.д.) осуществляется с помощью символьного жидкокристаллического индикатора и 4-х кнопок, расположенных на лицевой панели изделия. С завода устройство запрограммировано автоматизированными алгоритмами заряда для щелочных и кислотных аккумуляторов. Дополнительно устройство оснащается специализированными алгоритмами заряда и разряда для авиационных АКБ.

Установка USB-интерфейса или беспроводного и интерфейса Wi-Fi позволяет полностью управлять зарядом с помощью персонального компьютера, ноутбука, планшета или мобильного телефона.

При заказе USB-интерфейса или Wi-Fi интерфейса в комплект поставки входит программное обеспечение для работы в операционной системе Windows XP, Windows 7, Windows 8 (8.1). Дополнительно может поставляться программное обеспечение для работы под управлением операционной системы Android.

На всех зарядно-десульфатирующих шкафах серии Светоч-04 установлены следующие одинаковые характеристики:

Наименование характеристики, единицы измерения

Значение

Максимальное выходное напряжение каждого канала, В

40

Максимальный выходной ток заряда каждого канала, А

50

Максимальный ток разряда каждого канала, А

18

Максимальная мощность разряда каждого канала, кВт

0,25

Регулировка выходного напряжения плавная, с шагом, В

0,1

Регулировка выходного тока плавная, с шагом, А

0,1

Время стабилизации, не более, с

0,1

Пульсации выхода, в режиме стабилизации тока, не более, А

0,1

Пульсации выхода, в режиме стабилизации напряжения, не более, В

0,1

Мощность разряда каждого канала, Вт

300

Напряжение питания, В/Гц

380/50 *

Степень защиты оболочки по ГОСТ 14254-96

IP20

Изделие

Количество независимых каналов

Максимальная потребляемая мощность, кВт

Масса изделия, кг

Габаритные

размеры, мм

Светоч-04-01.40B.50A.R18A(250Вт)

1

1,0

80

635/940/945

Светоч-04-02.40B.50A.R18A(250Вт)

2

2,0

85

635/940/945

Светоч-04-03.40B.50A.R18A(250Вт)

3

3,0

98

890/940/945

Светоч-04-04.40B.50A.R18A(250Вт)

4

4,0

140

1145/940/945

Светоч-04-05.40B.50A.R18A(250Вт)

5

5,0

160

1400/940/945

Светоч-04-06.40B.50A.R18A(250Вт)

6

6,0

175

1655/940/945

           

* По желанию клиента, шкаф для заряда аккумуляторных батарей серии Светоч может быть изготовлен по Северо-Американскому стандарту (с напряжением питания 110/480 В и частотой тока60 Гц).

Примечание: вес и габаритные размеры могут быть изменены без предупреждения заказчика.

Особенности:

Заряд аккумуляторов с использованием зарядно-разрядных шкафов серии Светоч возможен постоянным током, постоянным напряжением, импульсным или реверсивным током.

Заряд реверсивным током представляет из себя чередование импульса заряда с импульсом разряда. Меняя соотношения между зарядными и разрядными импульсами, а также изменяя их амплитуду, можно растворять кристаллы сульфата свинца различных размеров и форм. Это позволяет увеличить пористость и суммарную площадь действующей поверхности электродов, то есть увеличить поверхность соприкосновения электролита с активным материалом электродов, облегчить условия диффузии и выравнивания концентрации электролита в приэлектродном слое. Увеличение пористости способствует повышению величины максимального тока заряда и разряда.

При заряде реверсивным током в конце заряда выделяется меньше тепла и интенсивное газовыделение начинается позже, создаются оптимальные условия регулирования восстановительных реакций, уменьшаются скорости роста кристаллов сульфата свинца.

 Зарядно-разрядные шкафы серии Светоч имеют высокий уровень защит и диагностик, предотвращающих повреждения изделия и АКБ при неверных действиях пользователя:

  • защита от неправильного подключения АКБ с выдачей пользователю соответствующего сообщения;
  • предварительная диагностика и определение возможности запуска устройства;
  • защита от перегрева;
  • защита от скачков напряжения питающей сети;
  • диагностика наличия подключенной АКБ;
  • диагностика качества подключения АКБ;
  • защита от перегрузок по току;
  • защита от превышения выходного напряжения.

Для получения зарядного тока в данном устройстве используется современный высокочастотный импульсный выпрямитель, обеспечивающий небольшой вес и габариты при большой выходной мощности изделия.

 

 Современная элементная база и уникальные новейшие схемотехнические решения в области разработок преобразовательной техники обеспечивают высокое качество стабилизации выходных параметров и обеспечивают КПД преобразователя до 95%.

Высокое качество стабилизации выходных параметров позволяет зарядным устройствам «Светоч» работать в широком диапазоне выходных токов и напряжений, в том числе обеспечивать максимальный выходной ток при работе на короткозамкнутую нагрузку (максимальный ток при сверхнизких напряжениях меньше 1В). Это позволяет заряжать полностью разряженные (до 0В) аккумуляторные батареи.

Постоянный контроль выходных характеристик микропроцессором обеспечивает плавный набор заданных характеристик заряда, что исключает «токовые удары» АКБ при пуске и в процессе заряда.

Конструктивные особенности шкафов серии Светоч

Особенности

Изображение

1. USB разъем. Все зарядно-разрядные изделия нашего производства оснащены USB разъемом для их подключения к персональному компьютеру (ПК) по средствам соответствующего кабеля. Управляя зарядными процессами при помощи ПК и специального программного обеспечения ControlEnergy 2 функциональность любого нашего зарядно-разрядного устройства увеличивается в несколько раз.

2. Быстросъемная задняя панель. Благодаря быстросъемной задней панели облегчается доступ во внутрь изделия, например для проведения диагностических мероприятий, ремонта или сервисного обслуживания.

3. Независимые органы управления. На каждом канале расположены свои собственные органы управления. В случае выхода из строя, по каким-либо причинам одного из зарядных каналов, остальные остаются в рабочем состоянии.

4. Удобная конструкция крышки. На зарядных шкафах нашего производства установлены усиленные направляющие, благодаря которым, открывать и закрывать крышку изделий легко и удобно. Крышка шкафа имеет Г-образную форму, благодаря которой работать с изделием очень легко и удобно. Крышка шкафа изготовлена из оргстекла, благодаря чему контроль за процессом заряда-разряда аккумулятора происходит без ее открывания.

5. Боковой вытяжной патрубок. На новых зарядо-разрядных шкафах серии Светоч, вытяжной патрубок для удаления газов, возникающих внутри изделия в процессе заряда-разряда аккумулятора, расположен в верхней части с правой стороны. Вместе с изделием может поставляться специальный переходник для подключения шкафа к вытяжной вентиляции с диаметром сечения трубы равным 180 мм.

6. Внутренняя подсветка. Внутри наших изделий установлены взрывозащищенные светильники, облегчающие процесс обслуживания аккумулятора внутри изделия в темное время суток.

7. Быстросъемные разъемы. Любой зарядный шкаф серии Светоч имеет удобные быстросъемные разъемы, предназначенные для быстрого подключения аккумулятора к самому изделию.

8. Роликовая решетка. Для удобной установки аккумуляторов внутри изделия, расположена роликовая решетка.

9. Регулируемые подпятники. Зарядно-разрядные шкафы серии Светоч, оснащаются регулируемыми подпятниками для выравнивания линии горизонта в случаи неровности поверхности, на которую устанавливается изделие.

10. Выдвижной поддон. Внутри изделия имеется выдвижной поддон, предназначенный для удаления электролита вытекшего из аккумулятора в результате его ручного перезаряда.

11. Универсальная клеммная колодка. Зарядные шкафы серии Светоч имеют в своем составе универсальную клеммную колодку для быстрого и удобного подключения питающего его напряжения.

 

 

Руководство оператора для программных средств  ControlEnergy 2

Управление ЗРУ с помощью программного обеспечения Control Energy2 позволяет:

  • запускать заряд в три клика: выбрать модель АКБ, указать метод (заряд, разряд, КТЦ) и нажать пуск;
  • обновлять базу моделей АКБ и алгоритмов обслуживания с сайта;
  • добавлять новые модели и редактировать существующие;
  • изменять предустановленные режимы заряда и разряда;
  • создавать и сохранять свои собственные режимы заряда и разряда;
  • отображать графики тока и напряжения;
  • вести учёт обслуженных АКБ;
  • централизованно управлять несколькими зарядными устройствами;
  • синхронизировать работу зарядного устройства и блока анализа состояния АКБ.

Использование ControlEnergy 2 делает заряд аккумулятора максимально простым. В базе программы содержатся десятки распространенных аккумуляторов, позволяющих устройству заряжать АКБ полностью в автоматическом режиме, а запуск на заряд не требует специальных знаний об устройстве аккумулятора. Поэтому с данной задачей может справиться даже человек, не имеющий специальной подготовки. Запуск заряда показан на рисунке:

Рисунок 1 – Запуск заряда

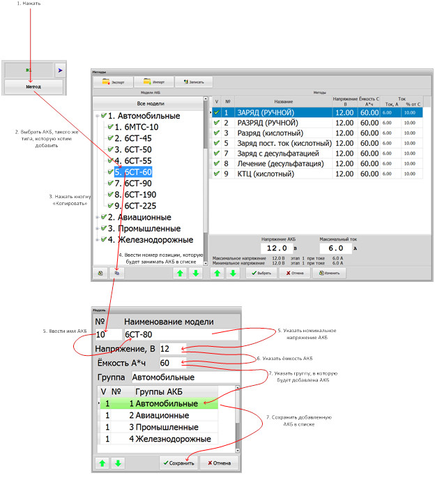
Если в базе нет нужного аккумулятора, то добавить его в базу данных не составит труда:

Рисунок 2 – Добавление АКБ в базу

Если Вы профессионально занимаетесь обслуживанием и ремонтом АКБ, то ControlEnergy 2 позволяет самостоятельно создавать уникальные алгоритмы заряда, редактировать существующие и добавлять новые уникальные типы аккумуляторов. Редактор методов заряда:

Рисунок 3 – Редактор методов заряда

ControlEnergy 2 обеспечивает контроль всех параметров заряда в реальном масштабе времени:

Рисунок 4 – Контроль параметров заряда

По каждому каналу доступна детальная информация о работе ЗРУ и блока анализа АКБ:

Рисунок 5 – Детальная информация о работе ЗРУ

Графики можно увеличить для детального анализа

Рисунок 6 – Детальный анализ графиков

Рисунок 7 – Детальный анализ графиков

ControlEnergy 2 позволяет управлять одновременно несколькими устройствами, подключенными по различным интерфейсам USB, Ethernet, Wi-Fi, для этого имеется простой и удобный интерфейс настроек подключения с полностью автоматическим режимом поиска подключенных зарядных устройств.

Рисунок 8 – Управление одновременно несколькими устройствами

Если же Вы хотите управлять устройством с помощью встроенного ЖК индикатора (без использования компьютера), при этом желаете использовать методы, которые были созданы в ControlEnergy 2, то их можно загрузить во внутреннюю память зарядного устройства:

Рисунок 9 – Загрузка во внутреннюю память ЗРУ